Total Tests
Total Steps
Total Time Taken (Current Run) 0h 4m 3s+423ms
Total Time Taken (Overall) 0h 4m 3s+423ms
Start 13-01-2025 01:57:03 PM
End 13-01-2025 02:01:06 PM
Tests View
test(s) passed
test(s) failed, others
Steps View
step(s) passed
step(s) failed, others
Pass Percentage
Environment
Param Value
User Name anomau
OS Windows 10
Java Version 23
Host Name anomau001
Categories
Name
Adobe OEM
P1
Smoke
Tests
  • com.imm.testscripts.AdobeOEM.AdobeOEM#verifyAdHocTransacionsWithDifferentUsers pass
    13-01-2025 01:57:03 PM 13-01-2025 02:01:05 PM 0h 4m 2s+52ms
    Verify Adhoc tranactions,Login as a recipient
    P1 Adobe OEM Smoke
    Status Timestamp Details
    01:57:08 PM Navigated to 'eSign Login' page
    01:57:09 PM Entered values for the fields in 'Login' page [ScreenShot]
    01:57:18 PM Login as FiAdmin with Existing FI : autest
    01:57:26 PM Navigated to 'Cases' Page
    01:57:32 PM Successfully navigated to 'adHocDocumentsPage' page [ScreenShot]
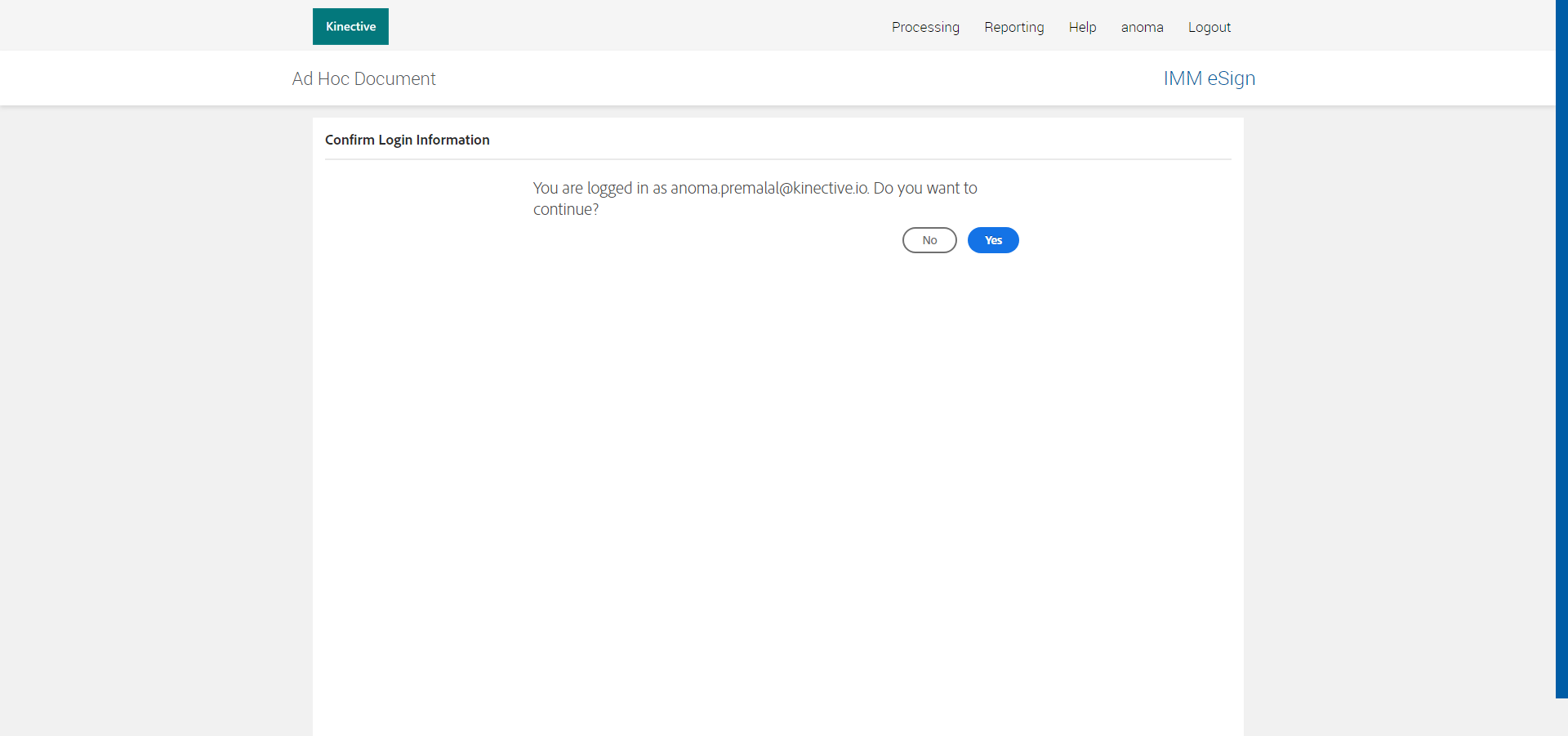
    01:57:39 PM Clicked on email confirmation 'Yes' button [ScreenShot]
    01:57:40 PM Adohoc document page displayed successfully [ScreenShot]
    01:57:40 PM Clicked on 'Choose File' Button' [ScreenShot]
    01:57:43 PM File Dragged and dropped to clipboard [ScreenShot]
    01:57:43 PM Successfully uploaded documents [ScreenShot]
    01:57:43 PM Successfully displayed uploaded document name [ScreenShot]
    01:57:43 PM Successfylly diaplayed default Agreement name [ScreenShot]
    01:57:44 PM Successfully Updated Agreement name [ScreenShot]
    01:57:44 PM Successfylly diaplayed updated Agreement name [ScreenShot]
    01:57:45 PM Successfully added a Message [ScreenShot]
    01:57:45 PM Successfully displayed the message [ScreenShot]
    01:57:48 PM Added Recepient Email [ScreenShot]
    01:57:48 PM Successfully displayed the Email [ScreenShot]
    01:57:51 PM Added Name [ScreenShot]
    01:58:19 PM Clicked 'Preview and Add Field' button [ScreenShot]
    01:58:42 PM Successfully navigated to the 'addFormFieldsPage' page [ScreenShot]
    01:58:53 PM Drag and dropped 'Signature' to designer zone [ScreenShot]
    01:58:54 PM Signature field is displayed on the designer zone [ScreenShot]
    01:59:53 PM Successfully navigated to the 'Consumer DisclosurePage' page [ScreenShot]
    01:59:57 PM Successfully verified Agreement Name [ScreenShot]
    01:59:57 PM Consumer Disclosure link is displayed [ScreenShot]
    02:00:00 PM Clicked on consumer Disclosure check box [ScreenShot]
    02:00:03 PM Accept button is displayed [ScreenShot]
    02:00:07 PM Clicked on Accept button [ScreenShot]
    02:00:10 PM Document is displayed [ScreenShot]
    02:00:10 PM Successfully verified Signature field [ScreenShot]
    02:00:14 PM Click on Signature field [ScreenShot]
    02:00:21 PM Clicked on Apply button [ScreenShot]
    02:00:33 PM Clicked on Sign Button [ScreenShot]
    02:00:37 PM 'Your are all set' message is displayed [ScreenShot]
    02:00:42 PM Successfully navigated to the 'manage Remote Agreement' page [ScreenShot]
    02:01:04 PM Completed is displayed [ScreenShot]
    02:01:04 PM Clicked on Compleated [ScreenShot]
    02:01:05 PM Succsessfylly verified Agreement name, Sender, and date in the Completed tab [ScreenShot]
    02:01:05 PM Test Passed.
Categories
  • Adobe OEM
    Pass: 1
    RunDate Test Name Status
    13-01-2025 01:57:03 PM com.imm.testscripts.AdobeOEM.AdobeOEM#verifyAdHocTransacionsWithDifferentUsers
    pass
  • P1
    Pass: 1
    RunDate Test Name Status
    13-01-2025 01:57:03 PM com.imm.testscripts.AdobeOEM.AdobeOEM#verifyAdHocTransacionsWithDifferentUsers
    pass
  • Smoke
    Pass: 1
    RunDate Test Name Status
    13-01-2025 01:57:03 PM com.imm.testscripts.AdobeOEM.AdobeOEM#verifyAdHocTransacionsWithDifferentUsers
    pass