Total Tests
Total Steps
Total Time Taken (Current Run) 0h 0m 30s+571ms
Total Time Taken (Overall) 0h 0m 30s+571ms
Start 13-01-2025 01:55:38 PM
End 13-01-2025 01:56:08 PM
Tests View
test(s) passed
test(s) failed, others
Steps View
step(s) passed
step(s) failed, others
Pass Percentage
Environment
Param Value
User Name anomau
OS Windows 10
Java Version 23
Host Name anomau001
Categories
Name
Adobe OEM
P1
Smoke
Tests
  • com.imm.testscripts.AdobeOEM.AdobeOEM#verifyAdHocTransacionsWithDifferentUsers fatal
    13-01-2025 01:55:38 PM 13-01-2025 01:56:07 PM 0h 0m 29s+436ms
    Verify Adhoc tranactions,Login as a recipient
    P1 Adobe OEM Smoke
    Status Timestamp Details
    01:55:42 PM Navigated to 'eSign Login' page
    01:55:43 PM Entered values for the fields in 'Login' page [ScreenShot]
    01:55:53 PM Login as FiAdmin with Existing FI : autest
    01:56:01 PM Navigated to 'Cases' Page
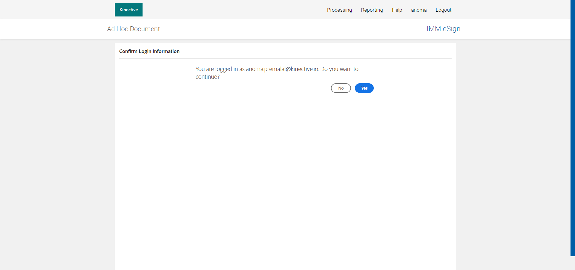
    01:56:07 PM Successfully navigated to 'adHocDocumentsPage' page [ScreenShot]
    01:56:07 PM Cannot read field "header" because "documentsPage" is null [ScreenShot]
    01:56:07 PM
    java.lang.NullPointerException: Cannot read field "header" because "documentsPage" is null at com.imm.testscripts.AdobeOEM.AdobeOEM.verifyAdHocTransacionsWithDifferentUsers(AdobeOEM.java:413) at java.base/jdk.internal.reflect.DirectMethodHandleAccessor.invoke(DirectMethodHandleAccessor.java:103) at java.base/java.lang.reflect.Method.invoke(Method.java:580) at org.testng.internal.MethodInvocationHelper.invokeMethod(MethodInvocationHelper.java:133) at org.testng.internal.TestInvoker.invokeMethod(TestInvoker.java:598) at org.testng.internal.TestInvoker.invokeTestMethod(TestInvoker.java:173) at org.testng.internal.MethodRunner.runInSequence(MethodRunner.java:46) at org.testng.internal.TestInvoker$MethodInvocationAgent.invoke(TestInvoker.java:824) at org.testng.internal.TestInvoker.invokeTestMethods(TestInvoker.java:146) at org.testng.internal.TestMethodWorker.invokeTestMethods(TestMethodWorker.java:146) at org.testng.internal.TestMethodWorker.run(TestMethodWorker.java:128) at java.base/java.util.ArrayList.forEach(ArrayList.java:1597) at org.testng.TestRunner.privateRun(TestRunner.java:794) at org.testng.TestRunner.run(TestRunner.java:596) at org.testng.SuiteRunner.runTest(SuiteRunner.java:377) at org.testng.SuiteRunner.runSequentially(SuiteRunner.java:371) at org.testng.SuiteRunner.privateRun(SuiteRunner.java:332) at org.testng.SuiteRunner.run(SuiteRunner.java:276) at org.testng.SuiteRunnerWorker.runSuite(SuiteRunnerWorker.java:53) at org.testng.SuiteRunnerWorker.run(SuiteRunnerWorker.java:96) at org.testng.TestNG.runSuitesSequentially(TestNG.java:1212) at org.testng.TestNG.runSuitesLocally(TestNG.java:1134) at org.testng.TestNG.runSuites(TestNG.java:1063) at org.testng.TestNG.run(TestNG.java:1031) at org.testng.remote.AbstractRemoteTestNG.run(AbstractRemoteTestNG.java:115) at org.testng.remote.RemoteTestNG.initAndRun(RemoteTestNG.java:251) at org.testng.remote.RemoteTestNG.main(RemoteTestNG.java:77)
Categories
  • Adobe OEM
    Others: 1
    RunDate Test Name Status
    13-01-2025 01:55:38 PM com.imm.testscripts.AdobeOEM.AdobeOEM#verifyAdHocTransacionsWithDifferentUsers
    fatal
  • P1
    Others: 1
    RunDate Test Name Status
    13-01-2025 01:55:38 PM com.imm.testscripts.AdobeOEM.AdobeOEM#verifyAdHocTransacionsWithDifferentUsers
    fatal
  • Smoke
    Others: 1
    RunDate Test Name Status
    13-01-2025 01:55:38 PM com.imm.testscripts.AdobeOEM.AdobeOEM#verifyAdHocTransacionsWithDifferentUsers
    fatal