Test # Passed # Skipped # Retried # Failed Time (ms) Included Groups Excluded Groups
IMM_Esign_Chrome
Default test 0 0 0 1 34,123
Class Method Start Time (ms)
IMM_Esign_Chrome
Default test — failed
com.imm.testscripts.AdobeOEM.AdobeOEM verifyAdHocTransacionsWithDifferentUsers: Verify Adhoc tranactions,Login as a recipient 1736776378926 30670

Default test

com.imm.testscripts.AdobeOEM.AdobeOEM#verifyAdHocTransacionsWithDifferentUsers

Parameter #1
{Tenant_User=, Tenant_URL=, EditFullName=, Description=Verify Adhoc tranactions,Login as a recipient, Archive=, Email=anoma.premalal@kinective.io, Platform=TeSign-[TeSign], Message=Adhoc Docs, FileName=, User_Password=iMM@2025, EditShortName=, PartyName=, Phone_Number=, Filepath=src/main/resources/testdata/files/AdobeOEM/6305.pdf, Name=Anoma, DocumentPermission=, TestID=verifyAdHocTransacionsWithDifferentUsers, FItype=, Required=, AgreementName=Remote Sign Document, PartiesToView=, TextField=, Document Names=6305.pdf, Password=, DocumentName=, Path=src/main/resources/testdata/files/DocumentExport.Zip, Dropdownvalues=, Tenant_Password=, New Column=, User_Name=anoma@immtestcu.onmicrosoft.com, UserName=, Index_Field_Name=, Sender_Email_Id=, FI_ID=, Vendor=, TemplatePermission=, Date=, Subject=, NumOfAttachments=11, Folderpath=srcmainresourcestestdatafilesAdobeOEM, Type=, NameDescription=, AttachmentPath=, EditNameDescription=}
Messages
   --- 13 Jan 13:52:55 716 - TestCaseID:: verifyAdHocTransacionsWithDifferentUsers
   --- 13 Jan 13:52:58 968 - 3 - Driver::initialize::Get - com.imm.support.WebDriverFactory.get(WebDriverFactory.java:558)
Verify Adhoc tranactions,Login as a recipient
Steps:
   --- 13 Jan 13:53:03 927 - Page URL:: https://esignplusqa.immesign.com/teaasp/login.aspx
   --- 13 Jan 13:53:03 931 - 3 - Page Load Wait: (Sync) - com.imm.support.Utils.waitForPageLoad(Utils.java:116)
   --- 13 Jan 13:53:04 423 - Element is displayed using Selenide:: [[RemoteWebDriver: chrome on Windows 10 (2a7045719ba48f1edbd7e8f22ffde6a9)] -> id: btnSubmit]
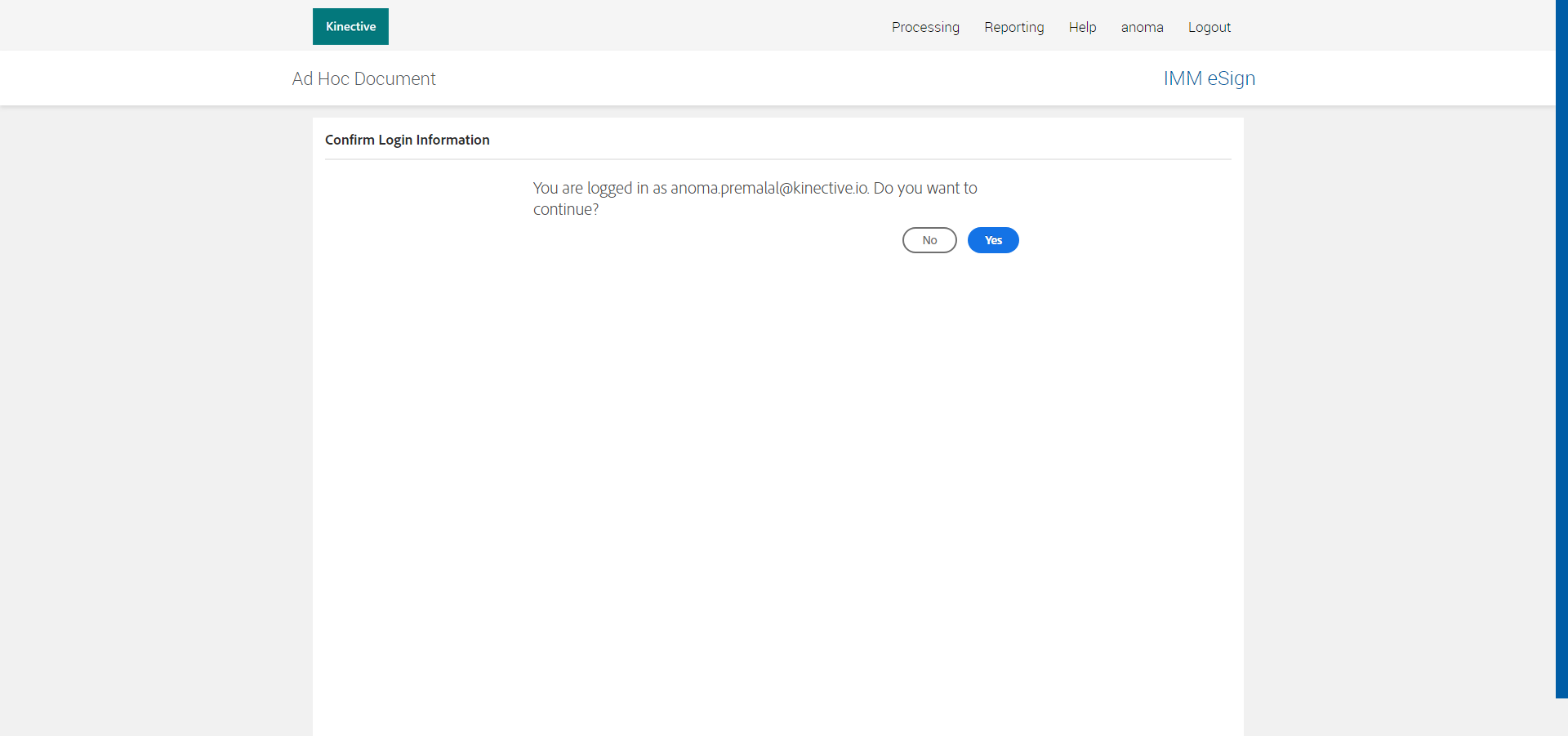
 Navigated to 'eSign Login' page
   --- 13 Jan 13:53:04 525 - Element is displayed using Selenide:: [[RemoteWebDriver: chrome on Windows 10 (2a7045719ba48f1edbd7e8f22ffde6a9)] -> xpath: //input[@id='ctl00_cph1_txtHSFIID']]
 Entered values for the fields in 'Login' page [ScreenShot]
   --- 13 Jan 13:53:05 518 - Element is displayed using Selenide:: [[RemoteWebDriver: chrome on Windows 10 (2a7045719ba48f1edbd7e8f22ffde6a9)] -> id: btnSubmit]
   --- 13 Jan 13:53:07 922 - Element is displayed using Selenide:: [[RemoteWebDriver: chrome on Windows 10 (2a7045719ba48f1edbd7e8f22ffde6a9)] -> id: idSIButton9]
   --- 13 Jan 13:53:13 599 - Page URL:: https://login.microsoftonline.com/common/login
   --- 13 Jan 13:53:13 599 - 3 - Page Load Wait: (Sync) - com.imm.support.Utils.waitForPageLoad(Utils.java:116)
   --- 13 Jan 13:53:13 715 - Element is displayed using Selenide:: [[RemoteWebDriver: chrome on Windows 10 (2a7045719ba48f1edbd7e8f22ffde6a9)] -> id: lightbox]
   --- 13 Jan 13:53:13 796 - Element is displayed using Selenide:: [[RemoteWebDriver: chrome on Windows 10 (2a7045719ba48f1edbd7e8f22ffde6a9)] -> id: idSIButton9]
 Login as FiAdmin with Existing FI : autest
   --- 13 Jan 13:53:19 975 - Page URL:: https://esignplusqa.immesign.com/teaasp/wfcases
   --- 13 Jan 13:53:19 976 - 5 - Page Load Wait: (Sync) - com.imm.support.Utils.waitForPageLoad(Utils.java:116)
   --- 13 Jan 13:53:20 045 - Element is displayed:: [[RemoteWebDriver: chrome on Windows 10 (2a7045719ba48f1edbd7e8f22ffde6a9)] -> id: immPageTitle]
   --- 13 Jan 13:53:23 205 - Page URL:: https://esignplusqa.immesign.com/teaasp/wfcases
   --- 13 Jan 13:53:23 205 - 3 - Page Load Wait: (Sync) - com.imm.support.Utils.waitForPageLoad(Utils.java:116)
   --- 13 Jan 13:53:23 297 - Element is displayed using Selenide:: [[RemoteWebDriver: chrome on Windows 10 (2a7045719ba48f1edbd7e8f22ffde6a9)] -> css selector: .header]
 Navigated to 'Cases' Page
   --- 13 Jan 13:53:23 403 - Element is displayed using Selenide:: [[RemoteWebDriver: chrome on Windows 10 (2a7045719ba48f1edbd7e8f22ffde6a9)] -> xpath: //a[text()='Processing']]
 Successfully navigated to 'adHocDocumentsPage' page [ScreenShot]

Cannot invoke com.imm.pages.ManageRemoteAgreementPage.movetoIframe() because manageRemoteAgreementPage is null [ScreenShot]
Exception
java.lang.NullPointerException: Cannot invoke com.imm.pages.ManageRemoteAgreementPage.movetoIframe() because manageRemoteAgreementPage is null at com.imm.testscripts.AdobeOEM.AdobeOEM.verifyAdHocTransacionsWithDifferentUsers(AdobeOEM.java:398) at java.base/jdk.internal.reflect.DirectMethodHandleAccessor.invoke(DirectMethodHandleAccessor.java:103) at java.base/java.lang.reflect.Method.invoke(Method.java:580) at org.testng.internal.MethodInvocationHelper.invokeMethod(MethodInvocationHelper.java:133) at org.testng.internal.TestInvoker.invokeMethod(TestInvoker.java:598) at org.testng.internal.TestInvoker.invokeTestMethod(TestInvoker.java:173) at org.testng.internal.MethodRunner.runInSequence(MethodRunner.java:46) at org.testng.internal.TestInvoker$MethodInvocationAgent.invoke(TestInvoker.java:824) at org.testng.internal.TestInvoker.invokeTestMethods(TestInvoker.java:146) at org.testng.internal.TestMethodWorker.invokeTestMethods(TestMethodWorker.java:146) at org.testng.internal.TestMethodWorker.run(TestMethodWorker.java:128) at java.base/java.util.ArrayList.forEach(ArrayList.java:1597) at org.testng.TestRunner.privateRun(TestRunner.java:794) at org.testng.TestRunner.run(TestRunner.java:596) at org.testng.SuiteRunner.runTest(SuiteRunner.java:377) at org.testng.SuiteRunner.runSequentially(SuiteRunner.java:371) at org.testng.SuiteRunner.privateRun(SuiteRunner.java:332) at org.testng.SuiteRunner.run(SuiteRunner.java:276) at org.testng.SuiteRunnerWorker.runSuite(SuiteRunnerWorker.java:53) at org.testng.SuiteRunnerWorker.run(SuiteRunnerWorker.java:96) at org.testng.TestNG.runSuitesSequentially(TestNG.java:1212) at org.testng.TestNG.runSuitesLocally(TestNG.java:1134) at org.testng.TestNG.runSuites(TestNG.java:1063) at org.testng.TestNG.run(TestNG.java:1031) at org.testng.remote.AbstractRemoteTestNG.run(AbstractRemoteTestNG.java:115) at org.testng.remote.RemoteTestNG.initAndRun(RemoteTestNG.java:251) at org.testng.remote.RemoteTestNG.main(RemoteTestNG.java:77)

back to summary